Film-Ready Dwarf Warrior - Full Character

Film-Ready Dwarf Warrior - Full Character

3/4 View

3/4 View

Front View

Front View

Close Up

Close Up

Close Up

Close Up

XGEN Hair Groom

XGEN Hair Groom

Upper Body

Upper Body

Full body

Full body

↓ Technical Breakdown ↓

↓ Technical Breakdown ↓

Topology for animation

Topology for animation

Full body topology

Full body topology

Topology with hair and accessories

Topology with hair and accessories

Topology without hair and accessories

Topology without hair and accessories

UDIM Layout - Organic Meshes

UDIM Layout - Organic Meshes

UDIM Layout - Hard-Surface Meshes

UDIM Layout - Hard-Surface Meshes

UDIM Layout - Textile Meshes

UDIM Layout - Textile Meshes

Mari Node Graph - Texturing the Organic Meshes

Mari Node Graph - Texturing the Organic Meshes

Mari Node Graph - Texturing the Hard-Surface Meshes

Mari Node Graph - Texturing the Hard-Surface Meshes

Mari texturing node graph for the textile meshes

Mari texturing node graph for the textile meshes

Overview of the Arnold Shader Network in the Maya Project. Separate Shaders for skin, eyes, hair, hard surface and textiles.

Overview of the Arnold Shader Network in the Maya Project. Separate Shaders for skin, eyes, hair, hard surface and textiles.

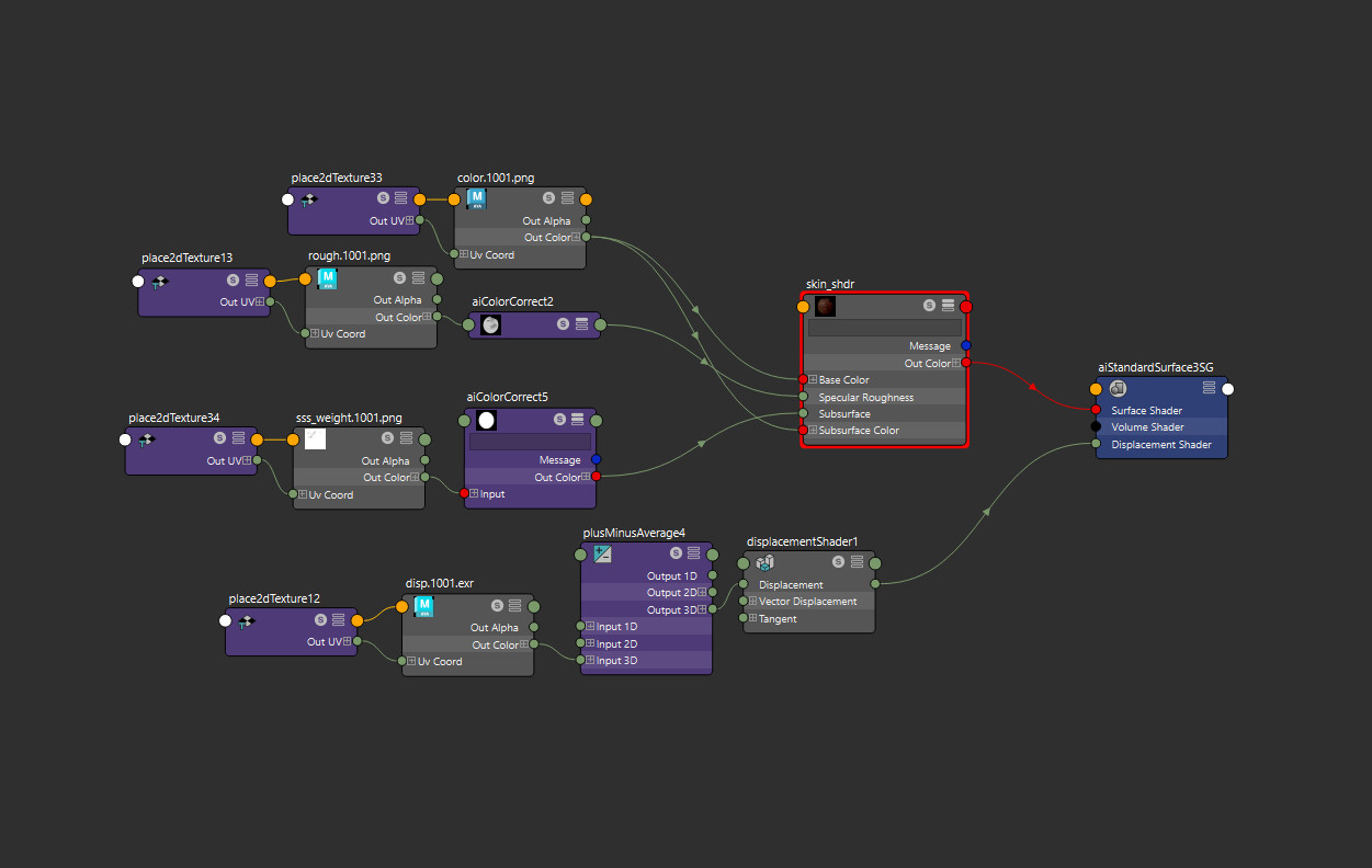
Arnold Shader for the Skin

Arnold Shader for the Skin

Arnold shader for each types the dwarf's hair: dreadlocks, beard, stubble, peach fuzz and eyelashes

Arnold shader for each types the dwarf's hair: dreadlocks, beard, stubble, peach fuzz and eyelashes

Arnold shaders for Each Part of the Eye

Arnold shaders for Each Part of the Eye

Film-Ready Dwarf Warrior - Full Character

My film-ready Dwarf, full character asset.
I concepted, modelled, retopo'd, UV'd, textured, groomed and lookdev'd this asset. All work shown here is my own.
Skin sculpting and hard surface armour modelling in ZBrush.
Marvelous Designer-simulated clothes.
Animation-ready topology.
I used a UDIM workflow in mari with thoughtfully laid-out UDIMs according to materials and symmetry etc.
I used Texturing XYZ diffuse and displacement maps for skin micro detail.
XGEN groom.
Rendered in Arnold for Maya, utilising GPU for fast lookdev feedback and changes.